3月31日,由大数据系国际班刘亿超、陈俊逸同学以及未来技术学院的李超越同学组建的QAQ队,获得了华为ICT大赛2023-2024中国区总决赛三等奖,参赛的题目是《基于华为云的脑部MRI影像处理与分析的低成本解决方案》。


作品的主要创新点如下:
一、收集大量MRI原图像数据,使用ModelArts的标注功能对图像进行标注,并与开源已标注的数据集进行合并为一个图像数据更加丰富的大数据集,以提升多个模型的分割效果。

二、使用七种图像增强算法,选取效果最好的算法应用于模型训练预处理,改善图像的特征,使得分割算法更容易、更准确地识别和分离目标。

三、使用MindSpore框架复现U-Net分割模型,并改进模型优化器以及利用二元交叉熵损失函数将模型进行部分优化,在相同数据集下进行训练和测试,相较于基于tensorflow框架实现的原算法,Dice系数提高约6%。
四、基于ModelArts复现U-Net的改进模型系列:U-net++、res-Unet、Attention-Unet,并利用Ascend910的高算力,使用复现的模型对此自制数据集进行分割训练,相比于本地GPU环境,在高算力加持下模型可以加速收敛,效率更高。

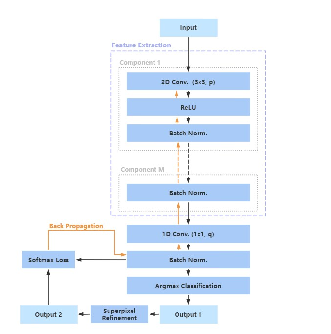
五、改进Slic-FCN无监督分割模型,实现训练即预测,无需图像标注的自分类模型。对比slic和felz这两个传统的基于聚类的算法在脑部MRI图像上的表现,我们选择用felz算法替代slic算法做预分类,使用FCN对Felz分割的细粒度预分类结果进行迭代处理,逐步对小区块进行合并,最后得到符合预期的语义分割结果。


六、尝试减少训练数据集数量,利用少量数据集训练在脑部MRI分割效果最好的模型,并利用模型的训练结果进行预测反复投入训练,最后实验表明也可以取得不错的分割结果。
七、使用ModelArt部署算法模型,搭建在线服务,可以实现多个分割模型的随时随地调用。
八、使用华为云OBS存储数据集和分割结果,实现与ModelArts兼容,可以更灵活的上传、调用和下载图像数据。
九、使用华为云服务器,部署训练好的多个分割模型,并通过OBS接口可以远程访问数据库。在云上部署轻量级web应用,使用户随时随地只需上传图像,调用训练好的模型,即可完成对当前图像的分割。
据悉,该项赛事由华为公司主办。从全国130所高校的1500个大学生队伍中脱颖而出的50支队伍参加了这次全国总决赛,比赛含金量非常高。同获三等奖的包括清华大学,华中科技大学,武汉大学,同济大学,电子科技大学的队伍。
beat365在线唯一官网
图片:beat365在线唯一官网
文字:李程俊
审核:林小艳、闫维蓉
校对:闫维蓉